解决stable-diffusion-webui 下载 stable-diffusion-stability-ai不了问题
又一次好久没打开了,然后发现又报错了。
stable-diffusion-webui fatal: unable to access 'https://github.com/Stability-AI/generative-models.git/': Recv failure: Connection was reset Traceback (most recent call last):

原因是网络问题,clone超时,连github都打不开,下载压缩包也超时。只能换🥾,然后打开H:\stable-diffusion-webui\repositories文件夹。
用git clone 下来
git clone https://github.com/Stability-AI/generative-models/
等clone完成,再运行webui-user.bat,然后又报其他错误了。😅

看了报错信息,是打不开https://github.com/AUTOMATIC1111/stable-diffusion-webui.git/,超时了
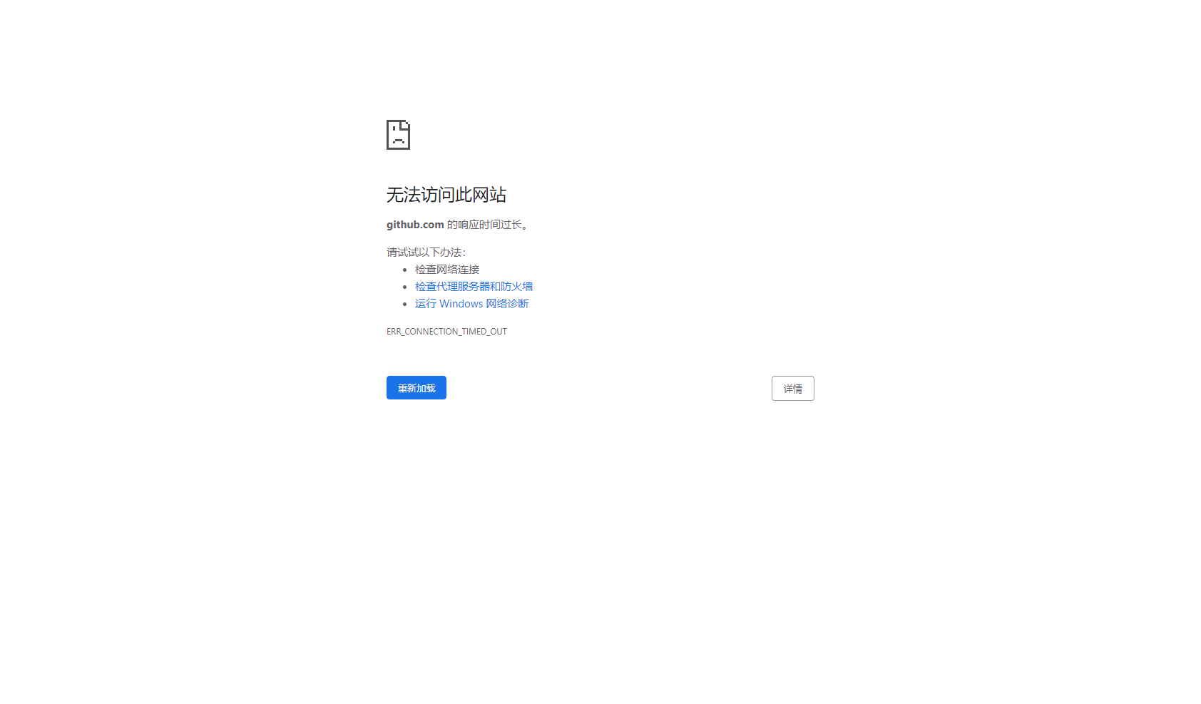
用浏览器打开看看,果然打不开。只能切换线路。

然而github.com能打开,还是报错。
仔细看了下报错日志,还是上面的问题。真烦,手动clone不行,打开webui-user.bat报错。
手动git clone又能下载。删了已经clone下来的文件夹。重新打开webui-user.bat,多试几次,还是失败。
后面找到了解决方法。用CMD 运行
ipconfig/flushdns
成功了一部分,然后又报错了。

根据上面的方法在文件夹里手动git clone
git clone https://github.com/sczhou/CodeFormer.git

然后再点击 webui-user.bat

问题成功解决了。

能打开倒是能打开,又报Something went wrong

还好这个问题之间遇到过。《解决stable-diffusion-webui切换模型报Something went wrong 问题》
所有问题都解决了,没⛏,还真用不了。

可以用stable-diffusion-webui 画文章,标签,分类的特色图片。目前博客的图片不好看,太乱了。

暂无评论
要发表评论,您必须先 登录